Notice
                              
                          
                        
                          
                          
                            Recent Posts
                            
                        
                          
                          
                            Recent Comments
                            
                        
                          
                          
                            Link
                            
                        
                    | 일 | 월 | 화 | 수 | 목 | 금 | 토 | 
|---|---|---|---|---|---|---|
| 1 | ||||||
| 2 | 3 | 4 | 5 | 6 | 7 | 8 | 
| 9 | 10 | 11 | 12 | 13 | 14 | 15 | 
| 16 | 17 | 18 | 19 | 20 | 21 | 22 | 
| 23 | 24 | 25 | 26 | 27 | 28 | 29 | 
| 30 | 
                            Tags
                            
                        
                          
                          - nodejs
- clonecoding
- HTML
- 자바스크립트
- CLONE
- API
- JavaScript
- form
- MongoDB
- ES6
- GRID
- express
- Flutter
- NextJs
- pug
- ECMAScript
- frontend
- 리액트
- Session
- node.js
- Mongoose
- Component
- backend
- react
- CSS
- graphQL
- TypeScript
- heroku
- javscript
- DART
                            Archives
                            
                        
                          
                          - Today
- Total
Enjoy Programming
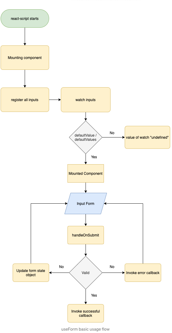
[react-hook-form] input validate - 작성중 본문

'JavaScript > React' 카테고리의 다른 글
| apollo client subscription (0) | 2021.10.26 | 
|---|---|
| session storage 를 이용한 인증메일 타이머 구현 (0) | 2021.10.22 | 
| React의 성능올리기. (0) | 2021.09.08 | 
| [devflix] Mixed content 문제 발생(feat.http && https) (0) | 2021.08.11 | 
| useTabs 를 실제로 활용해 보기. (0) | 2021.08.09 | 
 
                  